首页
找靠谱产品
找解决方案
找靠谱公司
找案例
找对的人
专家智库
悬赏任务
SAAS
ToB门户
了解全球最新的ToB事件
论坛
潜水/灌水快乐,沉淀知识,认识更多同行。
ToB圈子
加入IT圈,遇到更多同好之人。
微博
Follow
记录
Doing
博客
Blog
文库
业界最专业的IT文库,上传资料也可以赚钱
下载
分享
Share
排行榜
Ranklist
相册
Album
应用中心
qidao123.com技术社区-IT企服评测·应用市场
»
论坛
›
数据库
›
Oracle
›
【Prometheus】Prometheus怎样监控Haproxy
返回列表
发新帖
【Prometheus】Prometheus怎样监控Haproxy
[复制链接]
发表于 2025-11-4 18:07:51
|
显示全部楼层
|
阅读模式
✨✨ 欢迎各人来到景天科技苑✨✨
养成好风俗,先赞后看哦~
作者简介:景天科技苑
《头衔》:大厂架构师,华为云开发者社区专家博主,阿里云开发者社区专家博主,CSDN全栈范畴优质创作者,掘金良好博主,51CTO博客专家等。
《博客》:Python全栈,前后端开发,小步伐开发,人工智能,js逆向,App逆向,网络体系
安全
,
数据分析
,Django,fastapi,flask等框架,
云原生
k8s,Prometheus
监控
,linux,shell脚本等实操履历,网站搭建,
数据库
平分享。
所属的专栏:
Prometheus
监控
体系零底子到进阶
景天的主页:
景天科技苑
Prometheus怎样
监控
Haproxy
1、监控案例先容
1.1 监控场景形貌
在前⾯的章节中,我们已经学习了怎样利用 Prometheus 联合node_exporter 来监控体系资源的CPU、内存、磁盘、网络等,
同时我们还通过“监控的方法论”找出了差异资源的紧张的指标,并编写PromQL查询表达式和告警规则。
但是,体系资源的监控只是监控的一部分。因此我们还须要关注运行在这些节点上的应用步伐。
接下来,我们将深入探究怎样通过应用步伐袒露的指标来直接监控它们,大概通过 Exporter 来间接网络差异应用的指标数据。
同时我们还会逐一先容每个应用的关键
性能
指标,并讲授怎样利用PromQL 对这些指标举行查询。
别的,我们对应的PromQL制作为告警规则,以便在体系出现非常时,能第一时间举行关照。
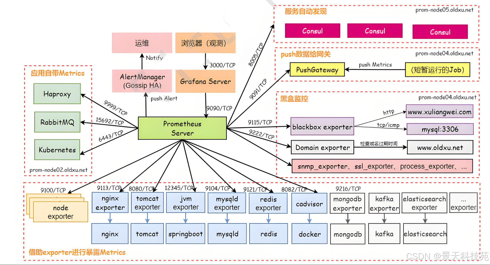
我们先看下监控案例的场景
有些应用步伐自带metrics,像Haprox,RabitMQ,kubernetes等,
有些须要我们借助exporter举行袒露metrics,很多应用都有对应的exporter
有些须要服务发现,
有些须要push数据给网关,
另有些黑盒监控,怎样通过http探测网站,通过tcp去探测相干服务
我们针对差异范例,都有详
免责声明:如果侵犯了您的权益,请联系站长,我们会及时删除侵权内容,谢谢合作!更多信息从访问主页:qidao123.com:ToB企服之家,中国第一个企服评测及商务社交产业平台。
继续阅读请点击广告
本帖子中包含更多资源
您需要
登录
才可以下载或查看,没有账号?
立即注册
×
回复
使用道具
举报
返回列表
浏览过的版块
物联网
风雨同行
+ 我要发帖
×
登录参与点评抽奖,加入IT实名职场社区
去登录
微信订阅号
微信服务号
微信客服(加群)
H5
小程序
快速回复
返回顶部
返回列表